随着下载、存储的工具的涌现,市面上越来越多的网盘工具相互争艳,比如天翼云盘、蓝奏云、阿里网盘、百度网盘等等,而其中的佼佼者当属百度网盘,它凭借着强大的转存、下载功能,吸取了市面上大部分的用户,但是呢,百度网盘也有着致命的缺陷,那便是用户要是不开通会员的话,则会“享受”龟速般的下载速度,其设定极大程度的降低了用户的使用体验。而为了让用户们可以“脱离苦海”,进入小编特为大家推荐这款夸克网盘电脑版,这是夸克官方针对电脑系统研发的网盘工具,它不但不限制用户的下载速率,而且还支持最高3T不限速上传和下载,加以实现视频原画、离线下载功能、40G大文件极速上传等一系列的功能,使得它一经发布就受到了众多用户的使用和称赞。不仅如此,软件除却下载功能以外,它同样还具备着在线观看网盘视频的功能,且为了满足用户的使用需求,它更是在其内加入了PDF专Word功能,其设定将成为诸多办公人员的福音。除此之外,夸克网盘电脑版的同步设定也是十分的强悍,只要用户上一秒下载,那么在其他客户端中就会立马显现,十分的不错。感兴趣或有需要的用户还在等什么呢,不妨下载一试吧。
1、在本站下载夸克网盘电脑版安装包,然后双击运行进行安装;
2、点击下一步;
3、选择安装路径,点击下一步;
4、安装完成,直接勾选运行即可使用软件啦。
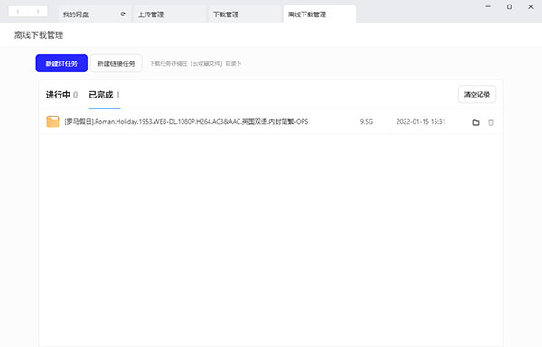
1、打开软件后,通过手机验证码,或者使用手机夸克浏览器app扫码即可登录夸克网盘;
2、点击离线下载管理,选择新建链接或新建BT任务;
3、粘贴磁力链接或上传BT文件,等待扫描文件;
4、已完成即可在网盘中找到刚刚离线下载好的文件。
1、超大空间
会员6TB超大空间,蓝光电影、个人资料任性存储。
2、网盘看视频
免费5倍速,原画画质,投屏看片。
3、文档工具
一键解压缩、PDF一键转Word。
4、数据安全
携手阿里云服务,数据安全、稳定存储不丢失。
夸克网盘app是智能搜索夸克浏览器推出的网盘服务,软件覆盖手机移动、Web网页、iPad为代表的平板等多终端载体,其中不仅为大家提供了网盘基础的资料备份、文件管理、影视播放等能力,更试图以存储空间大、传输速度快、功能广泛好用、性价比高的优势来打动消费者进行选择。

夸克网盘App v6.9.6.501101.49 M/ 简体中文 v6.9.6.501

夸克网盘tv版apk v2.4.999安卓电视版11.3 M/ 中文 v2.4.999安卓电视版

夸克网盘手机版 v6.8.5.461安卓最新版本97.8 M/ 中文 v6.8.5.461安卓最新版本

夸克网盘电脑版 v3.1.4108.93 MB/ 简体中文 v3.1.4
网友评论