发表时间:2017-05-12 15:44作者:yan人气:更新时间:2025-10-28 08:45:45
最近,有不少win10用户都遭遇到这个问 题,win10应用商店不断闪退,包括自带的那些音乐 等Microsoft软件,试了网上各种方法,重置wsreset命令什 么的杂七杂八都没用这可怎么办?不要慌,小编这就给大家 介绍一下win10应用商店闪退的解决方法,一起来看看 吧!
win10应用商店闪退的解决方法:
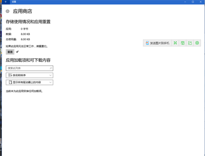
1、开始菜单打开设置,应用功能高级选项

2、点击重置

3、ok,打开应用商店看看是不是活过来了

END
注意事项:
如果之前版本没有重置,请升级win10.打开自动升级即可收 到推送。
网友评论