下载com绿色软件园 - 努力做内容最丰富最安全的下载站!
软件频道
安卓市场
苹果市场
游戏下载
专题合集
最近更新
热门搜索:qq影音 分区助手 3dmark flashfxp idm破解版 百度输入法
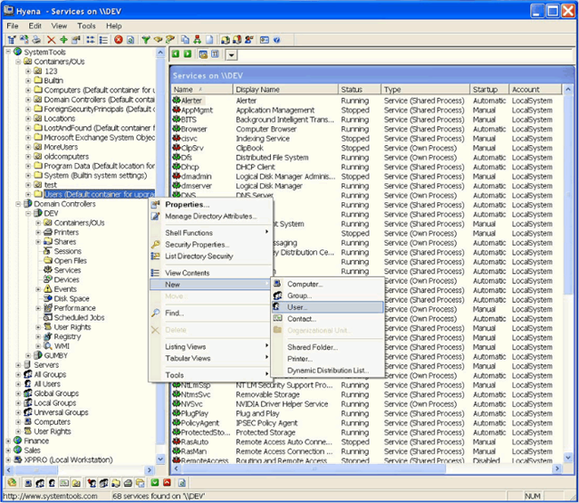
SystemTools Hyena是一款相当强大的Windows NT 2000/2003以及XP的管理工具软件。软件可跨域集中管理多台NT服务器、工作站,完全替代Windows自带工具。软件采用了类似于资源管理器风格的用户界面,并且对于所有对象都可用右键点击弹出注释菜单,能够用来管理用户、用户组(本地和网络)、设置共享、域、计算机、服务、设备、事件、文件、打印机、打印工作、打开文件、磁盘空间、用户权限、信息、工作任务、程序进程等,几乎可以完全对计算机进行管理、控制,需要的朋友快来下载吧!
腾讯视频电脑版v11.84.9528.0官方正式版
哔哩哔哩v1.13.5官方正式版
qBittorrent绿色免费版v4.5.4.10
元气壁纸v2023.5.25.873官方正式版
钉钉v7.5.30官方正式版
360安全卫士官方版v14.0.1.1141官方正式版
抖音电脑版v2.2.2 官方正式版
企业微信v4.1.16.6007官方正式版
优酷v9.2.36.1001官方正式版
阿里旺旺电脑版v10.01.03C官方正式版
腾讯视频v11.84.9528.0官方正式版
火狐浏览器电脑版(Firefox)v123.0.1
谷歌浏览器电脑版2024最新版V129.0.6668.71官方正式版
QQv9.9.10官方正式版
2345浏览器电脑版v12.1
迅雷电脑版v12.0.8.2392
搜狗输入法电脑版v13.13.0.8820官方正式版
鲁大师PC版v6.1023.3890.1218官方正式版
QQ音乐电脑版v20.05官方正式版
QQ输入法V6.6.6304.400官方正式版
酷狗2024v10.2.50.25708官方正式版
芒果TVv6.7.15.0官方正式版
腾讯电脑管家电脑版v16.9.24712.211官方正式版
CurrPorts(网络连接检测工具)
服务器安全狗windows版(防DDOS/ARP/cc)
网站安全狗Linux-apache版(32位)
网站安全狗Linux-apache版(64位)
服务器安全助手
公众号
网友评论