下载com绿色软件园 - 努力做内容最丰富最安全的下载站!

下载com绿色软件园站

当前位置:下载COM绿色软件园 > 服务器软件 > 远程控制 > TP-LINK集中监控管理系统 v3.3.7.131 官方版
TP-LINK集中监控管理系统

TP-LINK集中监控管理系统

v3.3.7.131 官方版
  • 软件大小:114 MB
  • 软件语言:简体中文
  • 更新时间:2025-10-29
  • 软件类型:国产软件 / 远程控制
  • 运行环境:暂无
  • 软件授权:免费软件
  • 官方主页:https://www.xia-zai.com/
  • 软件等级 :
  • 软件厂商:暂无
立即高速安全下载
  • 介绍说明
  • 下载地址
  • 精品推荐
  • 相关软件
  • 网友评论

  TP-LINK集中监控管理系统提供多种网络设备管理功能,可以在这款软件上添加企业配置的全部安防设备,可以添加智慧停车设备,可以添加智慧连锁设备,可以添加其他网络设备,将设备添加到这款软件就可以集中管理,方便以后查看设备的信息,也可以直接查看监控设备的画面,将您的安防摄像头添加到软件就可以实时预览监控视频,也可以对历史的报警视频下载,满足用户管理远程设备的需求,如果你已经部署了TP-LINK的设备就可以下载这款TP-LINK集中监控管理系统。

TP-LINK集中监控管理系统

软件功能

  1、TP-LINK集中监控管理系统支持企业创建功能,可以直接在软件配置企业项目

  2、支持网络管理,可以将网络设备都添加到这款软件管理

  3、支持安防监控项目创建,为企业添加安防监控设备

  4、支持智慧停车设备管理,适合停车场使用

  5、提供预览功能,直接在软件查看全部智慧设备,查看安防视频

  6、支持回放功能,需要查看历史的视频内容就可以直接选择日期回放

  7、支持轮巡功能,创建轮巡分组,添加监控点,随后就可以在软件执行轮巡

软件特色

  1、TP-LINK集中监控管理系统功能简单,可以直接在后台添加自己的设备

  2、在web后台就可以创建新的企业,添加新的企业项目

  3、TP-LINK集中监控管理系统客户端提供实时预览功能,适合工作人员使用

  4、可以轻松对设备分组,方便管理不同区域的设备

  5、支持局域网设备添加,自动扫描网络设备,从而添加到TP-LINK集中监控管理系统

  6、支持二维码添加,直接扫描设备上的二维码就可以添加设备

  7、可添加设备包括摄像机、录像机、VPS、管理一体机。

  8、支持添加摄像头、录像机,可以快速添加路由器、AC、AP等设备

  9、快速添加充电桩、太阳能控制器、网络音箱、停车抓拍机等设备

使用方法

  1、将TP-LINK集中监控管理系统直接安装到电脑,点击安装

TP-LINK集中监控管理系统

  2、提示登录方式,可以选择私有云服务,可以选择公有云服务

TP-LINK集中监控管理系统

  3、账号登录界面,如果你有TP-LINK的账号就可以直接登录

TP-LINK集中监控管理系统

  4、软件界面如图所示, 直接在软件预览TP-LINK的设备,如果已经添加设备就会在界面显示

TP-LINK集中监控管理系统

  5、添加分组功能,请先在左侧选择监控点;点击中间的“移入”按钮将监控点移入分组

TP-LINK集中监控管理系统

  6、回放功能,新增异步回放功能,支持多通道异步回放

TP-LINK集中监控管理系统

  7、轮巡设置功能,可以在软件上输入分组名字,设置画面数量,设置轮巡时间间隔

TP-LINK集中监控管理系统

  8、设置界面,可以对设备维护,可以在软件查看设备名字、设备型号,连接状态、IP地址

TP-LINK集中监控管理系统

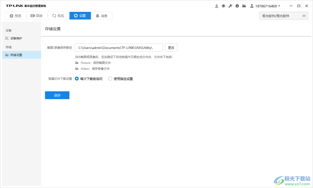
  9、储存设置,当你截图或录像后,在该路径下自动按操作日期生成文件夹,文件夹下包括:

  Picture:保存截图文件

  Video:保存录像文件

TP-LINK集中监控管理系统

  10、消息查看界面,可以在这里显示未读消息数量、最新报警消息、消息内容

TP-LINK集中监控管理系统

下载地址

  • Pc版

TP-LINK集中监控管理系统 v3.3.7.131 官方版

相关软件

查看所有评论+

网友评论

网友
您的评论需要经过审核才能显示

本类排名

本类推荐

装机必备

换一批

相关资讯

公众号